반응형
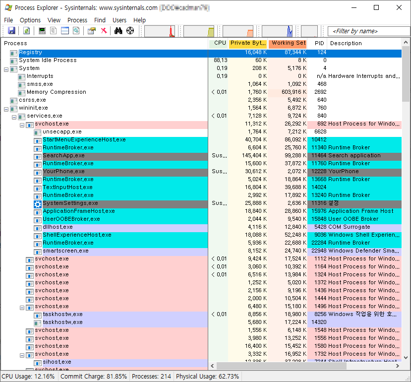
프로세스 세부항목을 볼수 있는 유틸리티
- 좀비 프로세스 확인 및 kill
- 실행 프로세스 세부 옵션 확인

https://docs.microsoft.com/en-us/sysinternals/downloads/process-explorer
Process Explorer - Windows Sysinternals
Find out what files, registry keys and other objects processes have open, which DLLs they have loaded, and more.
docs.microsoft.com
'개발유틸리티' 카테고리의 다른 글
| SuperPuTTY 사용법 (PuTTY connection manager) (0) | 2022.06.29 |
|---|---|
| PuTTY Color Themes (색상 테마 변경) (0) | 2022.06.29 |
| 캡처 프로그램 픽픽(picpick) (0) | 2019.04.16 |
| SSH 접속프로그램 MobaXterm (SSH, VNC, SCP, X11) (0) | 2018.04.02 |
| SFTp, FTP 클라이언트 프로그램 WinSCP (0) | 2018.01.22 |